Personalistika a mzdy
Prehľad a istota v každodenných HR a mzdových procesoch, aby ste sa mohli sústrediť na riadenie ľudí, nie na papierovanie.
Profesionálne spracovanie miezd a ľudských zdrojov.
Vďaka svojmu rozsahu a funkčnosti je mzdový program vhodný pre všetky typy hospodárskych, príspevkových a rozpočtových subjektov so všetkými druhmi zamestnancov.
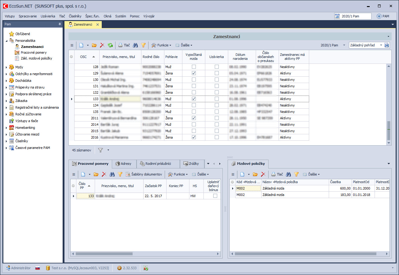
Jednoduché a pohodlné nahrávanie zamestnancov a pracovných pomerov.
Automatizovaný výpočet miezd – pre spracovanie stačí zadať len mesačné odchýlky (dovolenka, PN, nadčas,…).
Spoľahlivosť a úspora času pri spracovaní miezd.
Kompletný výpočet povinných zrážok a automatická tvorba príkazov.
Uľahčenie komunikácie s úradmi – jednoduché a efektívne odosielanie výkazov.
Automatická a včasná legislatívna aktualizácia.
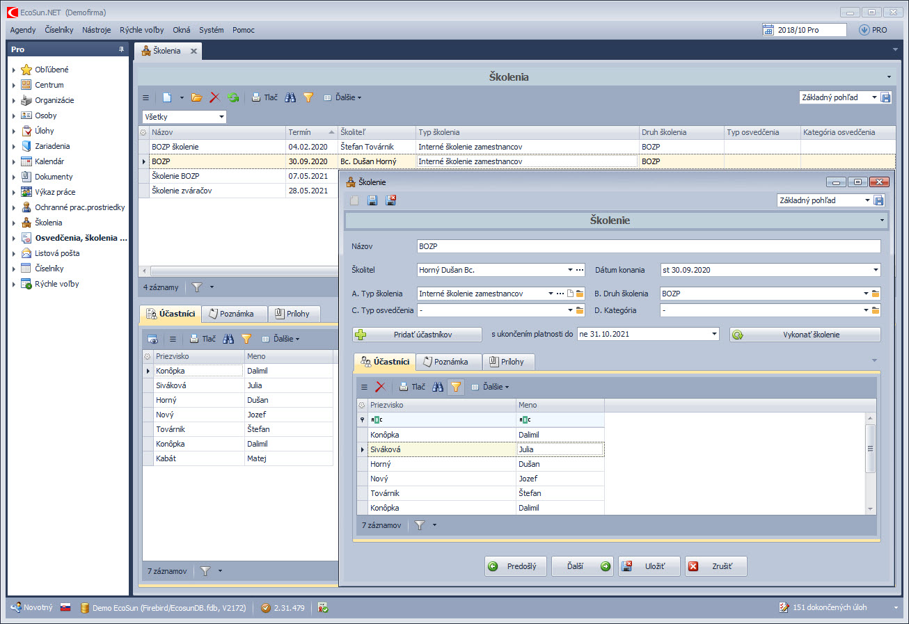
Prepracovaná evidencia školení, osvedčení a OOPP zamestnancov.
Mzdový program je vhodný aj pre mestá, obce a školy.
Agendy personalistiky a miezd
EcoSun šetrí čas a znižuje administratívnu zaťaženosť — všetka personálna a mzdová agenda je prehľadne zjednotená v jednom systéme.
Každý HR pracovník ocení kompletnú personálnu agendu zamestnanca. Obsahuje evidenciu rodinných príslušníkov, zrážok – exekúcií, osvedčení a pracovných zmlúv, tlačivá pre cudzincov (informačné karty o vzniku a zániku pracovno-právneho pomeru cudzinca). Samozrejmosťou je vedenie štatistických záznamov a možnosť vlastnej konfigurácie tlačových zostáv.

Komfortné spracovanie miezd ušetrí mzdovým účtovníčkam čas. Mzdový program automaticky spracuje základné mzdové údaje v kombinácii so zadanými odchýlkami. Súčasťou mzdového programu je výpočet zrážok, finančného príspevku na stravu vyplatením so mzdou, mimo mzdy a dobíjaním gastrokarty, podpora v čase skrátenej práce (Kurzarbeit) a výpočet miezd pre zákazkovú výrobu. Samozrejmosťou mzdového programu sú aj výkazy a hlásenia v elektronickej podobe.

Mzdový program spolupracuje s viacerými dochádzkovými systémami, v prípade požiadavky prepojíme mzdový program s ľubovoľným dochádzkovým systémom. Mzdový program má aj vlastnú evidenciu dochádzky, ktorú si vie používateľ prispôsobiť vlastným požiadavkám.

Prehľadná agenda určená na podrobné sledovanie školení, certifikátov a osvedčení zamestnancov. Už sa vám nestane, že vám prepadne licencia, certifikát alebo osvedčenie na vykonávanie odbornej práce – mzdový program vás na koniec platnosti upozorní emailom.

Jednoduchá a prehľadná evidencia osobných ochranných pracovných prostriedkov. Zistiť na aké OOPP a kedy má zamestnanec nárok je hračka. Mzdový program je možné prepojiť so skladovým modulom a mať tak k dispozícií evidenciu OOPP na sklade.

Referencie
Inšpirujte sa úspešnými firmami a zistite, ako získali svoje kľúčové procesy pod kontrolu.
Vyskúšajte
ZADARMO
EcoSun softvér
Nechajte nám na seba kontakt a naši kolegovia Vás budú kontaktovať v čo najkratšom čase.
+421 435 831 100
Po-Pia: 7:30 - 16.00 hod.
Hviezdoslavovo nám. 1688/15
Dolný Kubín
Slovensko
sunsoft@sunsoft.sk
Vyplňte kontaktný formulár
Nechajte nám na seba kontakt a naši kolegovia Vás
budú kontaktovať v čo najkratšom čase.