Predaj
Rýchly a presný prehľad o všetkých obchodných aktivitách. Všetky dôležité informácie k dispozícii v reálnom čase, čo vám umožní reagovať na potreby zákazníkov bez zdržania a s vysokou mierou presnosti.
Moderný nástroj, ktorý prináša zisk.
Prepracovaný systém predaja od cenových ponúk cez objednávky a sklad až po faktúry.
Rýchla a efektívna tvorba dokladov. Optimalizácia predaja od cenových ponúk cez objednávky a sklad až po faktúry.
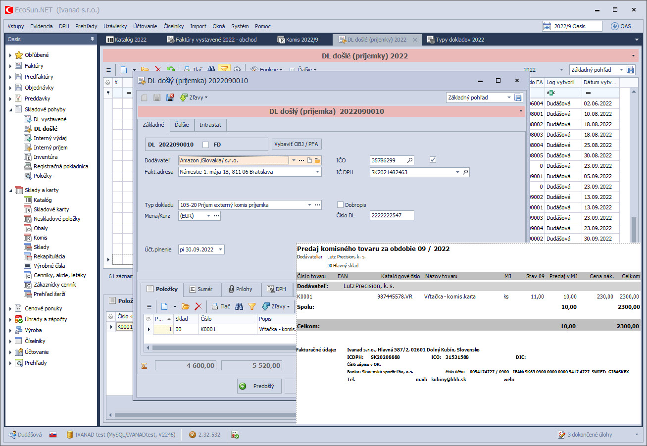
Úplné prepojenie so skladovým systémom – automatické vytváranie rezervácií, dodacích listov a zberných faktúr.
Okamžitý a flexibilný prehľad o predaji, tržbách a maržiach.
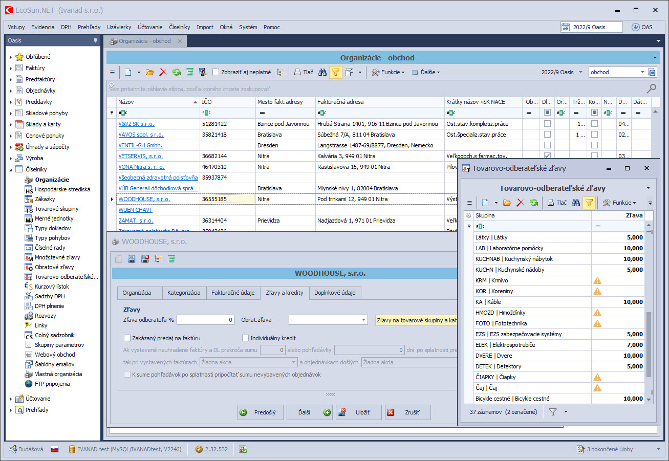
Pružná a pohodlná cenotvorba – 8 cenových hladín, 8 druhov zliav, plus akciové a odberateľské cenníky.
Odberateľské vzťahy pod kontrolou. Systém kreditov a kontroly pohľadávok zabezpečí platobnú disciplínu odberateľov.
Komfortné prepojenie fakturácie s účtovníctvom.
Agendy predaja
Pokrývajú celý priebeh obchodného cyklu. Získate jasnú štruktúru dokumentov, históriu komunikácie so zákazníkmi, kontrolu plnenia objednávok a možnosť elektronického odosielania dokladov. Vďaka automatizovaným väzbám medzi skladom, cenami a fakturáciou minimalizujete chyby a zrýchlite prácu celému obchodnému tímu.
Na jednotlivých položkách tovarov a služieb si môžete nastaviť až 8 cenových hladín v domácej alebo zahraničnej mene. Systém zliav zahŕňa odberateľské, obratové, množstevné, skupinové a individuálne zľavy, ktoré sa uplatňujú na jednotlivé položky alebo na celý doklad.

Komfortná agenda na tvorbu akciových a odberateľských cenníkov. Cenníky pre vybrané tovary môžete nastaviť na požadované obdobie a môžu platiť všeobecne alebo len pre vybraných zákazníkov. Bonusom sú cenníky v cudzích menách.

Agenda uľahčí prácu každému obchodníkovi a predajcovi. Poskytuje tvorbu cenových ponúk formou dokladov, ktoré je možné po odsúhlasení zákazníkom automaticky previesť do objednávok alebo faktúr. Šablóny šetria čas pri opakovaných ponukách.

Jasný prehľad všetkých objednávok na jednom mieste. Okamžite viete, čo bolo odberateľovi už dodané a čo je ešte potrebné dodať. Objednávky vytvárajú rezervácie na sklade čo dáva okamžitý prehľad o disponibilnom tovare. Z objednávok je možné vytvoriť priamo dodacie listy alebo faktúry.

V dnešnej dobe je často potrebné, aby odberateľ zaplatil zálohu alebo celú objednávku. Agenda zálohových a preddavkových faktúr zabezpečí komfortné spracovanie záloh z hľadiska pohľadávok, DPH a vysporiadania preddavkov.

Prepracovaná agenda odberateľských faktúr zabezpečuje evidenciu vystavených faktúr a ich komfortné prepojenie s objednávkami a dodacími listami. Automatické zaradenie do DPH a účtovanie je samozrejmosťou. Vystavenú faktúru je možné hneď uložiť do PDF alebo odoslať mailom zákazníkovi.

Rozšírením agendy vystavených faktúr sú súhrnné (zberné) faktúry. Na jeden klik vygenerujte celý rad zberných faktúr z vybraných dodacích listov. Vytlačená faktúra je prehľadne usporiadaná po dodacích listoch.

Agenda je určená pre firmy, ktoré majú tovar od dodávateľa na komis. Komisný sortiment je oddelený od vášho hlavného skladu, vďaka čomu máte rýchly prehľad, čo ste predali z vlastných a čo z komisných zásob. Samozrejme je tomuto režimu prispôsobené aj účtovanie.

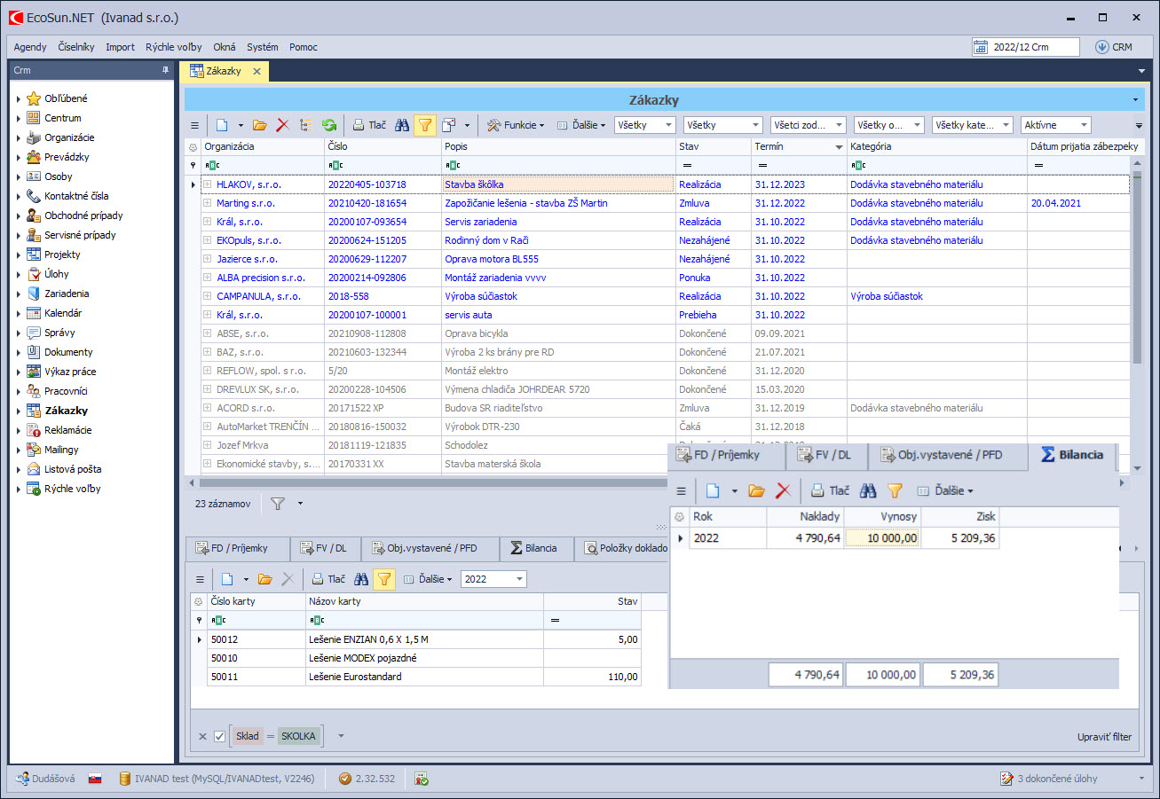
Ak pracuje vaša firma na zákazkách a potrebuje ich detailne sledovať, tak táto agenda je pre vás. Evidencia zákaziek je priamo prepojená nielen s fakturáciou a nákupom, ale aj so skladovou evidenciou. Funkcia bilancie vám na jeden klik vyhodnotí ziskovosť zákazky. Výkaz prác a sledovanie úloh zase umožní ľahko riadiť a kontrolovať pracovníkov. Samozrejmosťou je účtovanie o zákazkách.

Firmy, ktoré sa zaoberajú servisnou činnosťou určite využijú túto agendu. K servisnej zákazke pohodlne vytvoríte výdajky materiálu a vystavíte faktúru. Ak potrebujete riadiť pracovníkov servisu, zadáte im k úlohy a kontrolujete ich plnenie. K servisnej zákazke ľahko skontrolujete vystavené doklady a odvedenú prácu.

Referencie
Inšpirujte sa úspešnými firmami a zistite, ako získali svoje kľúčové procesy pod kontrolu.
Vyskúšajte
ZADARMO
EcoSun softvér
Nechajte nám na seba kontakt a naši kolegovia Vás budú kontaktovať v čo najkratšom čase.
+421 435 831 100
Po-Pia: 7:30 - 16.00 hod.
Hviezdoslavovo nám. 1688/15
Dolný Kubín
Slovensko
sunsoft@sunsoft.sk
Vyplňte kontaktný formulár
Nechajte nám na seba kontakt a naši kolegovia Vás
budú kontaktovať v čo najkratšom čase.