Riadenie spoločnosti
Všetky dôležité informácie na jednom mieste, čo umožňuje rýchle rozhodovanie, efektívnu organizáciu práce a spoľahlivé vedenie firmy, vyššiu produktivitu a transparentný prehľad o tom, čo sa vo firme skutočne deje.
Zefektívnenie všetkých firemných procesov.
Zvýšenie produktivity tímov, úspora času pracovníkov.
Kompletná história zmien projektov a 100% zastupiteľnosť pracovníkov.
Zníženie nákladov, zvýšenie výkonnosti firmy a kvalitnejšie podklady pre rozhodovanie.
Detailný prehľad o vykonanej práci na dennej báze.
Perfektný prehľad v zmluvách, automatické generovanie faktúr za zmluvné služby.
Skvalitnenie a zrýchlenie schvaľovacích procesov.
Agendy Riadenia spoločnosti
Podporujú každodenné firemné procesy, ako sú evidencia úloh, sledovanie termínov, riadenie projektov či interná komunikácia. Vďaka prepojeniu s ostatnými modulmi máte nad všetkými aktivitami prehľad a môžete jednoducho koordinovať celý chod spoločnosti.
Aplikácia poskytuje manažérom flexibilné nástroje na zadávanie a sledovanie projektov a úloh. Výsledkom je úspora času, zníženie nákladov, zvýšenie výkonnosti pracovníkov a kvalitnejšie podklady pre rozhodovanie.

Prehľadná evidencia väčších ale aj menších projektov na ktorých vaša firma pracuje alebo spolupracuje. Takto vám žiaden projekt nestojí a dokážete starostlivo dohliadať na vaše zákazky, ktoré majú byť v konkrétnom mesiaci splnené.

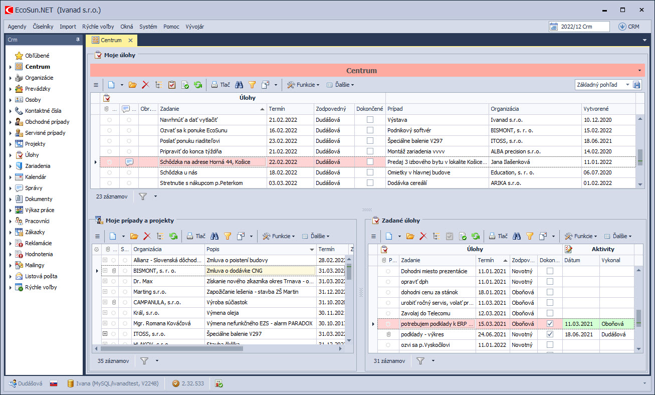
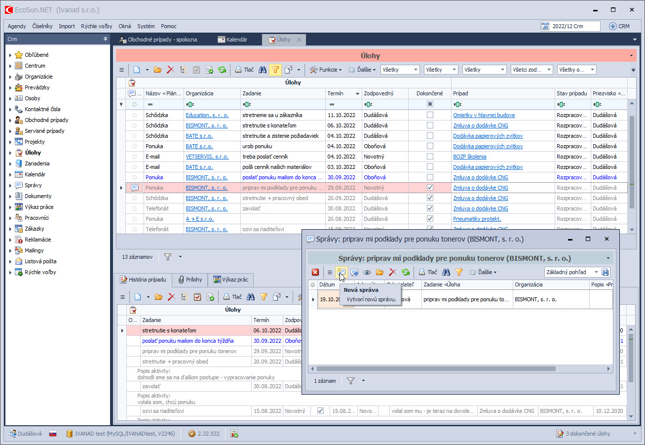
Agenda pomáha riadiť vašich pracovníkov efektívne a dôsledne. Zadávanie úloh, kontrola termínov a sledovanie plnenia sa stane hračkou. Rýchly prehľad o stave úloh poskytujú interné aj e-mailové notifikácie.

Kalendár v prehľadnej forme včas pripomenie plánované stretnutia, udalosti a úlohy. Pri zadávaní úloh do kalendára si dokáže pracovník ľahko nastaviť kategóriu a pripomienku v určenom čase. Kalendár EcoSun je možné synchronizovať s MS Outlook a Google kalendárom.

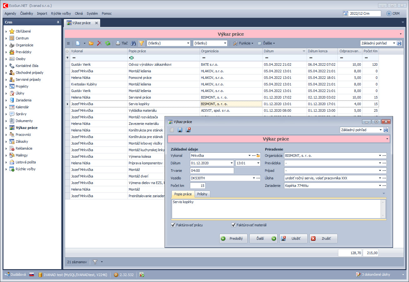
Modul umožňuje detailne evidovať vykonanú prácu, s priradením k organizáciám, prípadom či úlohám. Výsledkom je dokonalý prehľad o výkonnosti a efektivite pracovníkov. Umožňuje sledovať nákladovosť projektov a vytvoriť podklady pre fakturáciu služieb, či výpočet miezd pracovníkom.

Evidencia zmlúv vám pomôže udržať poriadok vo vzťahoch s dodávateľmi a odberateľmi. Už viac nepremeškáte termín ukončenia zmluvy. Modul umožňuje aj rýchlu tvorbu návrhov zmlúv spojením údajov z databázy so šablónami a všeobecnými zmluvnými podmienkami. Samozrejmosťou je možnosť prikladať naskenované originálne zmluvy. Pre poskytovateľov zmluvných služieb je k dispozícii výkonná funkcia automatického generovania pravidelných faktúr.

Efektívny nástroj pre kontrolu a udržanie poriadku v dokumentoch podliehajúcich schvaľovaniu. Z PDF dokumentu sa automaticky vytvorí schvaľovací prípad, ktorý sa jedným klikom odošle na schválenie. Podľa určenej schvaľovacej schémy prechádza doklad automaticky od jedného pracovníka k druhému. Poskytuje notifikácie a online schvaľovanie cez web.

Modul doručenej a odoslanej pošty zlepší prehľad o organizácii dokumentov vo firme. Možnosť priloženia naskenovaných dokumentov a priradenia k prípadom poskytne pracovníkom rýchly prístup k dôležitým informáciám.

Referencie
Inšpirujte sa úspešnými firmami a zistite, ako získali svoje kľúčové procesy pod kontrolu.
Vyskúšajte
ZADARMO
EcoSun softvér
Nechajte nám na seba kontakt a naši kolegovia Vás budú kontaktovať v čo najkratšom čase.
+421 435 831 100
Po-Pia: 7:30 - 16.00 hod.
Hviezdoslavovo nám. 1688/15
Dolný Kubín
Slovensko
sunsoft@sunsoft.sk
Vyplňte kontaktný formulár
Nechajte nám na seba kontakt a naši kolegovia Vás
budú kontaktovať v čo najkratšom čase.